CTI programming tools

CTI Browser

Contents  Back  Next

Purpose

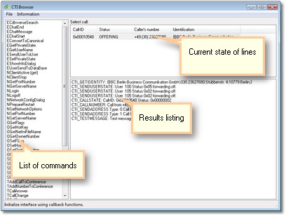
The CTI Browser is a test client and can be used as a development tool to call individual methods of the client interface. The resulting data flow from the server is displayed. It is thus possible to test code sequences without writing any code. Before using the CTI Browser, you should take a little time to become familiar with the Schnittstelle.

 

Bild8

 

USE

First check that the CTI server is installed and running.

The client should also be installed on the test machine. Stop the client if it is running.

Then start the CTI Browser.

On the left hand side you can see the commands from the ActiveX reference. The corresponding C++ functions are named similarly but with a prefix of “CTI_”. In the status line you can see a short description of the selected command. The commands can be launched by double-clicking. Some commands are only shown when the connection to the server is active.

Start with NNetworkConfigDialog. The following dialog should contain correct entries for server name, port number and your own extension.

 

clip0052

 

Next launch command NStartClient. This causes a dialog with the connection options to be displayed. Select the options as shown below. Press OK to confirm.

 

clip0009

 

The connection to the CTI server will now be established. The left hand list will now contain significantly more commands than before. Now launch TMakeCall. You can enter a number in the following dialog and press OK to dial it.

 

clip0011

 

The call state and telephone number are displayed In the top right of the Browser if they were able to be determined.

 

clip0012

 

the bottom right you can see all events which were sent to the client.

 

clip0013

 

You can end the call using TCallDrop.

Try the other commands out for yourself. Some switches do not support some functions. You can gain a rough overview of the switch’s capabilities using the Line Watcher. This program is contained in the Setup. You may also download the file here.

 

See also

Tools

 

 


 

Send feedback to TAPIMaster®

© 2020 Tino Kasubke. All rights reserved.