TAPIMaster® 3.2.0 Anwenderhandbuch

Chatten

Top  Previous  Next

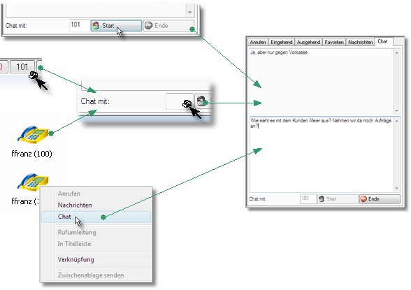
Verschiedene Möglichkeiten

Öffnen Sie den Chatdialog. Tragen Sie unter "Chat mit" die Durchwahl des Partners ein und klicken Sie auf "Start". Alternativ kann auch ein Partnersymbol aus der Titelleiste oder der Gruppenansicht auf das Feld "Chat mit" gezogen werden. In der Gruppenansicht kann Chat über ein Kontextmenü eröffnet werden. Der Chatpartner muss natürlich angemeldet sein.

 

 

Bild33

 

 

 


 

Send feedback to TAPIMaster

© 2020 Tino Kasubke. Alle Rechte vorbehalten.